I am trying to monitor java app Apache Kafka Server from zabbix via zabbix java gateway and I am a bit struggling with zabbix set up. I was able to monitor JVM standard metrics like LoadedClassCount etc. But I cannot find proper setup for Kafka metrics.

My zabbix java gateway JMX key is following:
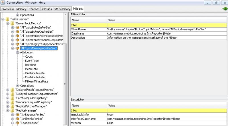
jmx["kafka.server.BrokerTopicMetrics:type=AllTopicsMes sagesInPerSec",Count]
I tried various combination of JMX string but so far with no luck. Any hints what might be wrong?
It seems like JMX objects are nested.
In the gateway log I am getting exception: javax.management.InstanceNotFoundException:
Thx
My zabbix java gateway JMX key is following:
jmx["kafka.server.BrokerTopicMetrics:type=AllTopicsMes sagesInPerSec",Count]
I tried various combination of JMX string but so far with no luck. Any hints what might be wrong?
It seems like JMX objects are nested.
In the gateway log I am getting exception: javax.management.InstanceNotFoundException:
Thx
Comment