Ad Widget

Collapse

How to do a mathematical operation on a specific value in the table index

Collapse
X
 
  • Time
  • Show
Clear All
new posts
  • moshe
    Member
    • Jan 2019
    • 37

    #1

    How to do a mathematical operation on a specific value in the table index

    Hello,
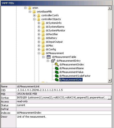
    I have the MIB attached
    Click image for larger version  Name:	ORION MIB.PNG Views:	0 Size:	14.2 KB ID:	390343
    The table contains indexed values.
    How to do a mathematical operation on a specific value in the index?

    For example: 1.3.6.1.4.1.20246.2.3.1.1.1.2.9.1.1.3. {# SNMPINDEX}
    Click image for larger version  Name:	ORION MIB ITEM.PNG Views:	0 Size:	45.3 KB ID:	390346

    Perform a division operation in 10 on one of the entries in the table


    Click image for larger version  Name:	ORION MIB ITEM PROTOTYPE.PNG Views:	0 Size:	42.2 KB ID:	390344
    Attached Files
Working...