Did you try this recipe? http://www.zabbix.com/forum/showpost...&postcount=238
Ad Widget
Collapse
SNMP Builder for Zabbix
Collapse
X
-
Hi,
When I access the file using vi or other text editors I get incorrect characters.
PHP Code:
+// SNMP Builder
+ 'S_SNMP_BUILDER' => 'Ã<98>üÿþÃ<80>Ã<82> SNMP MIB',
+ 'S_NO_HOST_ADDR' => 'Ã<9d>õ Ã<83>úð÷ðý ðôÃ<80>õÃ<81> Ã<83>÷ûð Ã<81>õÃ<82>ø',
+ 'S_INVALID_HOST_ADDR' => 'Ã<9d>õôþÿÃ<83>Ã<81>Ã<82>øüÃ<8b>ù ðôÃ<80>õÃ<81> Ã<83>÷ûð Ã<81>õÃ<82>ø',
+ 'S_OID_LIST_IS_NULL' => 'áÿøÃ<81>þú OID ÿÃ<83>Ã<81>Ã<82>',
+ 'S_OID_IS_NULL' => 'OID ÿÃ<83>Ã<81>Ã<82>',
+ 'S_INVALID_TYPE' => 'Ã<9d>õôþÿÃ<83>Ã<81>Ã<82>øüÃ<8b>ù Ã<82>øÿ',
+ 'S_OID_TREE' => 'Ã<94>õÃ<80>õòþ OID',
+ 'S_OID_DATA' => 'Ã<94>ðýýÃ<8b>õ OID',
+ 'S_CLICK_TO_FORCE_VIEW_AS_TABLE' => 'Ã<9f>Ã<80>øýÃ<83>ôøÃ<82>õûÃ<8c>ýþ ÿÃ<80>õôÃ<81>Ã<82>ðòøÃ<82>Ã<8c> ò òøôõ Ã<82>ðñûøÃ<86>Ã<8b>',
+ 'S_OID_NAME' => 'OID/Ã<98>üÃ<8f>',
+ 'S_DELTA' => 'Ã<94>õûÃ<8c>Ã<82>ð',
Comment
-
Ok... got this to work.
Got a problem when attempting to upload a MIB file though. I get:
Code:Command: cp -f /tmp/php200n4u /usr/share/snmp/mibs/v762b3.mib. Message: cp: cannot create regular file `/usr/share/snmp/mibs/v762b3.mib': Permission denied
Comment
-
Regards,
Sergey Syreskin
Monitored hosts: 2646 / Active items: 23604 / Server performance: 765.74
Temporary out of Zabbix businessComment
-
It may be some JavaScript error. Are there any errors in the Apache log?Originally posted by MucaSire,
I have already done that?Regards,
Sergey Syreskin
Monitored hosts: 2646 / Active items: 23604 / Server performance: 765.74
Temporary out of Zabbix businessComment
-
H,
Upgraded to Zabbix 2.0 and installed SNMP builder script for v2.0. This is working apart from the fact that there are no images being displayed. No matter were I put the imgs folder.
In v2.0 were do the imgs go?Comment
-
Regards,
Sergey Syreskin
Monitored hosts: 2646 / Active items: 23604 / Server performance: 765.74
Temporary out of Zabbix businessComment
-
-
Sire, (and maybe some others)
Great job! Thanks!
I've made some chane to snmpbuilder to make a more unerstandable
description for zabbix item (only for interfaces: ifTable - ifDescr).
Now it looks like (for Cisco in my case):
You may see ifDescr as zabbix item description? which is much more useful to me than oid + ifindex (especially for a large number of interfaces)
The only difference is in snmp_builder.php (see attachment)
It may be simpy done for other tables or oids, but I can't figure what ones and what to use as description...Comment
-
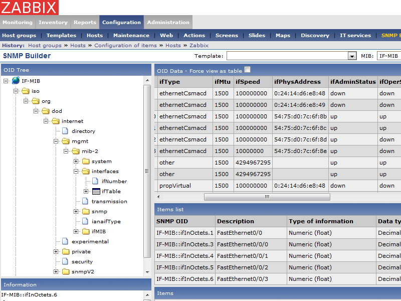
Hi atimonin,Sire, (and maybe some others)
Great job! Thanks!
I've made some chane to snmpbuilder to make a more unerstandable
description for zabbix item (only for interfaces: ifTable - ifDescr).
Now it looks like (for Cisco in my case):
[ATTACH]4812[/ATTACH]
You may see ifDescr as zabbix item description? which is much more useful to me than oid + ifindex (especially for a large number of interfaces)
The only difference is in snmp_builder.php (see attachment)
It may be simpy done for other tables or oids, but I can't figure what ones and what to use as description...
I also considered this feature, but think of a situation when ifDescr changes. Item description will no more represent the corresponding interface.Regards,
Sergey Syreskin
Monitored hosts: 2646 / Active items: 23604 / Server performance: 765.74
Temporary out of Zabbix businessComment
-
Yes, possible. Also possible that even ifIndex changes
(for ex. after conf change), but in all the case if I see ifDescr in item it's simplier to me to understand what's going on.
Comment
Comment